Activity回顾activity是android程序中最重要的组件之一,它是用户与android用户交互的主要组件,类似于桌面程序的图形界面。android程序大致可以分为看的见的组件和看不见的service。看得见的组件主要就是在Activity中定义,看不见的service,包括service,BroadCastReceiver,ContentProvider等等,这是后话。今天先来大致了解一下activity。
可以理解activity为盛放组件的容器,和用户交互的组件都要放在Activity中。Activity的生命周期:

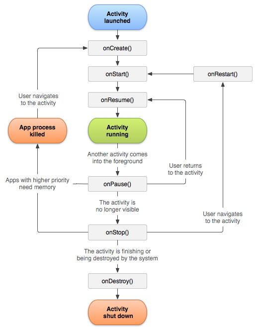
对于activity有一定了解的对这个图一定不会陌生,这个图说明了activity所属的3个生命周期:
1.全部的生命周期:这个生命周期从onCreate()——>onDestory()结束。表明了一个activity从创建到消亡的全部过程,在onCreate()方法中做初始化的操作,在onDestory()中释放所有的资源。
2.可见的生命周期:这个生命周期是从onStart()——>onStop()结束。在这个阶段,activity处于可见的状态(包含前景状态和遮盖状态)。在这两个状态之间你可以准备一些与用户交互的数据。例如在onStart()中注册一个BroadcastReceiver并且在onStop()方法中释放这个BroadCastReceiver。
3.前景的生命周期:这个生命周期是从onResume()——>onPause()结束。在这个阶段,Activity始终处于界面的前景的状态,用户可以与activity交互。
对于这几个方法:
(1)onCreate() 当Activity被第一次调用的时候,这个方法被调用,可以在这个方法里面准备交互的数据和view。并且这个方法传递过来一个Bundle,包含了以前存储的数据。
(2)onReStart() 当activity从onStop()方法过渡到onStart()之间调用。
(3)onStart() 当activity转换成可视的状态时,这个方法被调用。
(4)onResume() 当activity转换成前景状态的时候这个方法被调用,这个时候用户可以与activity之间进行交互。
(5)onPause() 当activity转换成背景的时候,这个方法调用。应该在这个方法中存储一些还没有保存的数据,这个方法中方法体的处理必须快,只有在这个方法return之后,才会显示新的前景activity。
(6)onStop() 当activity转换成不可见的时候,这个方法调用。
(7)onDestory() 在activity消亡之前这个方法被返回。activity被消亡的原因可能是因为自身的结束也可能是因为系统回收了内存,具体是哪一种可以通过调用方法isFinishing()确认。
如果设备的配置信息发生了改变,activity也要发生改变,它要从它当前所处的阶段走向onDestory(),如果当前的activity所处的阶段在可视阶段或者是前景阶段,就会重新生成一个符合当前配置的activity。如果想要绕过重新生成一个activity,可以在manifest中的android:configChanges属性中设置,并且在发生相应的配置变化的时候,会调用activity的onConfigurationChanged(Configuration)方法,而不会去重新start一个activity,如果配置的变化没有事先在android:configChanges中声明,则不会调用此方法。
Intent传递对象给Activity
通过Intent,一个activity可以很容易的启动另一个activity,并且传递相关的数据给activity,通过Intent的putEXtra()方法,可以传递boolean、int、double等基本数据类型,如果想要传递对象的话,那么该对象必须实现Serializable接口,通过intent方法的putExtra(String name,Serializable value)方法,将对象传递过去。在接收方的activity通过intent.getExtra(name)方法获得该对象。
发送消息的acitivity的layout.xml:
<RelativeLayout xmlns:android="http://schemas.android.com/apk/res/android"xmlns:tools="http://schemas.android.com/tools"android:layout_width="match_parent"android:layout_height="match_parent"tools:context=".Main" > <Buttonandroid:id="@+id/btn"android:layout_width="match_parent"android:layout_height="wrap_content"android:text="next" /> </RelativeLayout>
Main.java:
package com.app.main; import android.app.Activity;import android.content.Intent;import android.os.Bundle;import android.view.View;import android.view.View.OnClickListener;import android.widget.Button; public class Main extends Activity { Button btn = null; @Overrideprotected void onCreate(Bundle savedInstanceState) {super.onCreate(savedInstanceState); setContentView(R.layout.main); btn = (Button) this.findViewById(R.id.btn); btn.setOnClickListener(new OnClickListener() { @Overridepublic void onClick(View arg0) { Intent intent = new Intent(); Person p = new Person(); p.setName("wx"); p.setGender("boy"); p.setAge(25); intent.putExtra("person", p); intent.setClass(Main.this, NextMain.class); Main.this.startActivity(intent); } }); }}接收方activity的layout.xml:
<?xml version="1.0" encoding="utf-8"?><LinearLayout xmlns:android="http://schemas.android.com/apk/res/android"android:layout_width="match_parent"android:layout_height="match_parent"android:orientation="vertical" > <TextViewandroid:id="@+id/textview1"android:layout_width="match_parent"android:layout_height="match_parent" /> </LinearLayout>
接收方activity:
package com.app.main; import android.app.Activity;import android.content.Intent;import android.os.Bundle;import android.widget.TextView; public class NextMain extends Activity { @Overridepublic void onCreate(Bundle savedInstanceState) { super.onCreate(savedInstanceState); this.setContentView(R.layout.nextmain); TextView tv = (TextView) this.findViewById(R.id.textview1); Intent intent = this.getIntent(); if (intent.getExtras().get("person") != null) { Person p = (Person) intent.getExtras().get("person"); tv.setText("name:" + p.getName() + ",age:" + p.getAge()+ ",gender:" + p.getGender()); }}}效果如下:
